General Overview

Orderly contracts
Deposit Flow

Deposit contract interactions
Settle PnL Flow

Settle PnL contract interactions
Trade Flow

Orderly trade contract interactions
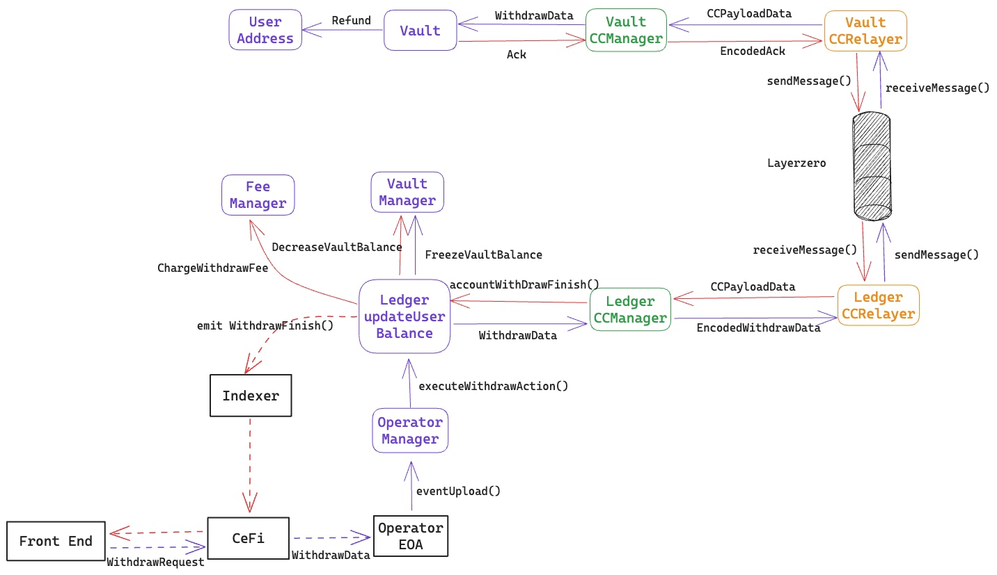
Withdrawal Flow

Orderly withdrawal contract interactions

Orderly contracts

Deposit contract interactions

Settle PnL contract interactions

Orderly trade contract interactions

Orderly withdrawal contract interactions